手绘动画是一款十分专业的绘画辅助工具软件,能助力您开展绘画创作。软件配备了众多强大的功能工具,可让您自由发挥创意,为绘画提供有力的支持。感兴趣的用户不妨前来体验一番!

1、是一款非常有趣的动画手绘软件,大家随时都可以在上进行绘画。
2、也能做成简单的动画,既能用来打发无聊的时光,还能在这样的练习过程中提高自身的绘画能力。
3、让自己的能力得到提高,制作出更多创意手绘作品。
1、有画笔,橡皮擦,油漆桶,多边形,颜色选择,文字,区域选择等基本绘画功能;
2、配备丰富的绘图工具,操作设置便捷,支持颜色选择,可快速添加帧、复制帧,让动画视频制作变得更简单。
3、也有帧增加,删除,复制等帧操作功能,方便您对帧的快捷操作;
4、绘画出多帧画面,一键生成动画视频,轻松分享好友。
5、生成视频后可以进行二次编辑如配乐,效果会更好哦。
1、大家可以自由的在这里进行创作,随时记录你的灵感,让你创作出更多有创意的作品。
2、无论是静态动画还是动态动画都能轻松制作,大家随时可以在这里进行手绘创作。
3、创作工具都很齐全,包含了各种各样的颜色,功能强大,可以让大家都更有创作动力。
1,通过专属绘图模式的搭建与开发,能让所有用户更便捷地处理各类画面效果,还可对画布进行简单的拉伸和操控,并及时同步处理各类数据,使多帧画面的制作变得更为简单。
2,同时软件内设置了相当专业的文字工具功能,用户能够自主对不同模式进行管理与运用,可便捷地使用文字工具的快捷键,操作处理更为顺畅。
3,采用了极为庞大的程序构建模式,对独特绘画模式的数据进行更新与运用,并及时同步管理不同类型的数据,让绘图体验更为轻松。
1、由于手绘动画是通过QQ、微信、抖音和快手等平台登录的,因此若想更换手绘动画头像,需在这些对应平台进行操作,首先要在手绘动画里退出QQ登录;
2、在QQ中更换昵称和头像;
3、在手绘动画使用QQ登录就可以啦。
抖音,微信,快手更换头像和QQ类似。
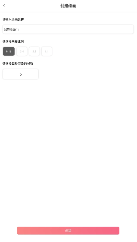
1、打开手绘动画视频制作软件,进入草稿界面,点击右下角的“+”;
2、进入后选择画布;
3、输入绘画的名称,选择画布大小、背景、每秒渲染的帧数,然后点击创建;
4、创建完成后就能开始绘画了,在下面选择画笔;
5、就能随心创作属于自己的动画;
6、想要改变画笔的粗细只要滑动左边的悬浮窗;
7、改变背景的透明度滑动右边的悬浮窗;
8、创作完成后,点击右上角的按钮,即可将作品分享至画吧,或导出为视频格式、gif格式,快来体验吧!
手绘动画软件功能工具齐全,还有丰富的色系色彩可以更好的进行作品的创作。