exagear2025最新版本是一款实用且专业的强大手机模拟器,借助它能在手机上畅玩经典街机PC游戏与电脑端游戏,像红警、英雄无敌这类游戏都能在该模拟器中稳定流畅运行,十分好用。此外,软件内设有资源分享论坛可供参与,有需要的用户可在本站使用。
1、exagear模拟器压缩包,在手机上解压后,可获取exagear模拟器安装包与“main.12.com.eltechs.ed.obb”文件;

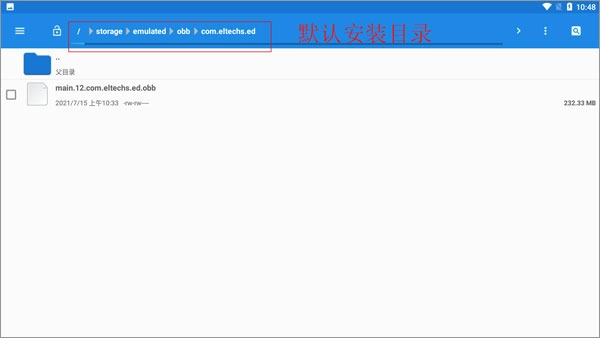
2、安装exagear模拟器;

3、在文件管理里面找到“main.12.com.eltechs.ed.obb”;

4、把“main.12.com.eltechs.ed.obb”移动到exagear模拟器安装目录下;
默认安装目录【storage/emulated/obb/com.eltechs.ed】

5、游戏,解压游戏到手机内存的exagear目录下,没有自建;
6、启动应用程序,第一次加载可能较长慢慢等待,如果出错请重复上面几步!进入后选择自己要玩的游戏;

7、点击游戏会出现两个选择,第一个是在带侧边鼠标键盘启动,第二个是全屏启动游戏!远择一项,在选择第二个内购;
8、接下来就是加载游戏,可能加载时间较长,等待一会儿,进入后就可以尽情的游戏了。
1、在手机端就能运行电脑游戏,这里面还包含不少游戏数据包,大家安装完成后就能玩这些电脑游戏了;
2、经典电脑游戏通过模拟器的能力都可以通过手机游戏来体验,在掌上感受精彩电脑数据,提供齐全的安装功能;
3、这里有齐全的安装玩法,通过键盘灯以及各种工具等为大家设置一些巧妙的工具,让您体验起来更加轻松快速。
1、丰富的游戏选择,可以在这里挑选丰富的游戏类型,您可以感受到不一样的游戏乐趣,探索丰富游戏模式;
2、在手机上也可以体验端游的乐趣,通过尝试到模拟的乐趣,感受端游的激情,重温当年电脑玩游戏的兴趣;
3、操作模式简单,可以获得更多游戏乐趣,通过安装教程解压并体验,一键即可和安装游戏。
1、带你重回经典,在手机上玩红警,合金弹头,三国群英传,魔法门等经典端游;
2、在手机上轻松玩端游,舒服度让你想象不到,没有沉重的电脑设备,只需一部手机,带你领略多种游戏;
3、不需要诸多复杂事宜,安装即可,操作简单,一键导入游戏内容。
exagear模拟器是一款功能强大的模拟器,可模拟部分史上经典游戏(涵盖音乐、音效、画面与视频等元素),值得一提的是,其兼容性正不断提升,感兴趣的用户可以尝试体验!